Notepad++ Multi-Editing Text
You can use Notepad++ to quickly insert, edit, or delete text in multiple locations in one file - at the same time! All you have to do is enable Multi-Editing, and then hold CTRL while you click or select text. This is a fast and easy way to edit parts of your document in just a few seconds.
Multi-Editing in Notepad++
In this example, we want to update the titles of some of the persons in the list. We also want to assign them to a new group.
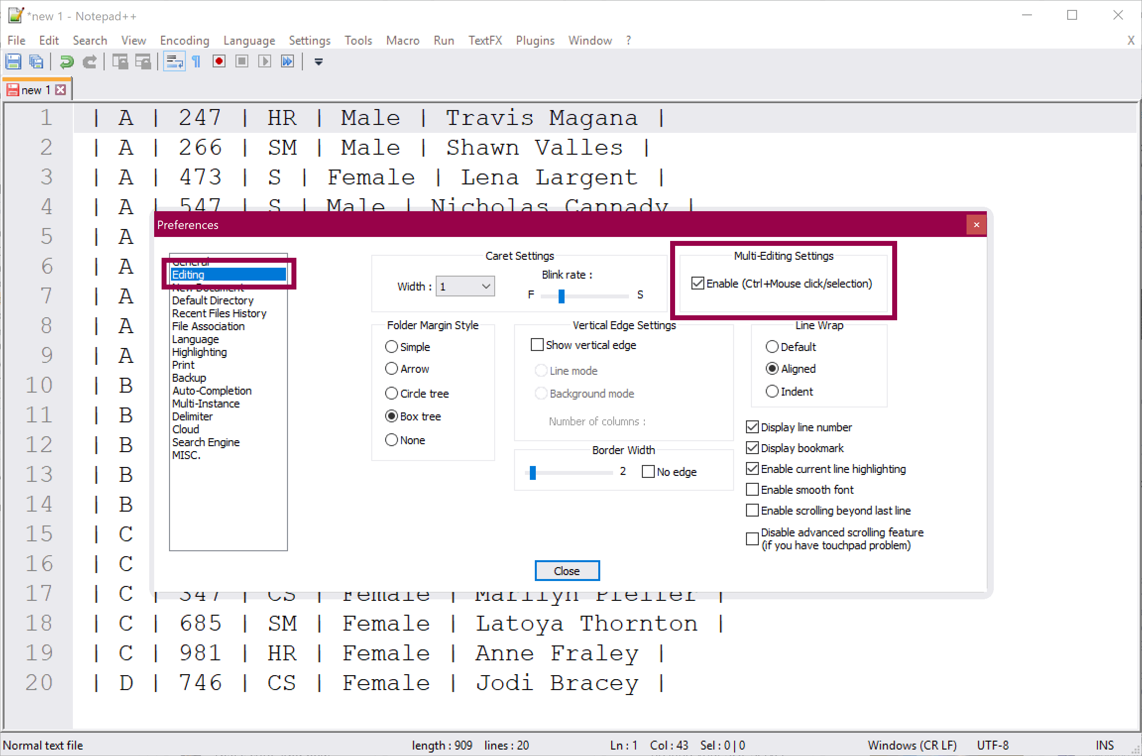
1. Click Settings → Preferences:
2. Click Editing → Enable Multi-Editing:
3. You can now hold CTRL while you mouse click to activate the caret in multiple locations. It can be a little difficult to see, but the caret will blink in each location you have selected:
4. When you start typing, you will see that you are typing in multiple locations at the same time:
5. You can also hold CTRL while you mouse drag to select text in multiple locations:
6. When you start typing, you will see that you are editing in multiple locations at the same time:
Summary
You can enable Multi-Editing in Notepad++ to quickly insert, edit, or delete text in multiple locations in one file - at the same time! This is an extremely useful feature when you need it 🤓
About the Author
Cathrine Wilhelmsen is a Microsoft Data Platform MVP, international speaker, author, blogger, organizer, and chronic volunteer. She loves data and coding, as well as teaching and sharing knowledge - oh, and sci-fi, gaming, coffee and chocolate 🤓






